Про результати проведених навчальних практик зі студентами економічної кібернетики
Закінчився основний період навчання і настав час закріпити отримані знання практичними навичками. А також поповнити їх новими, часом нестандартними, можливостями знайомих програм.
Так, в період з 24 червня по 5 липня студенти спеціалізації економічна кібернетика проходили практичне навчання з дисципліни Інформатика. Для кращого закріплення набутих знань було вирішено відточити їх вирішенням олімпіадних задач з Інформатики.
Учнівська та студентська олімпіади з Інформатики, які проходять вже давно на всеукраїнському рівні, включають в себе нестандартні задачі з використанням основних програмних пакетів Microsoft Office. Зокрема, Word, Excel, PawerPoint.
Студенти з цікавістю та інтузіазмом підійшли до рішення наданих задач. Віталася командна робота в процесі пошуку рішення. Проте, важливою умовою результату було пояснення кожного студента процесу рішення та вибору саме такого підходу.
В результаті студенти зробили рекламні буклети фірм з автоматичним заповненням даних з прайслиста, представлення різноманітних статистичних даних в різній наочній формі з побудовою різнотипних графіків, створили продвинуті в навігації презентації. Закінченням прктики стало створення допоміжної програми для управління картковою рольовою грою. Тож, студенти змогли побачити, що офісні програми можуть бути використані не лише у складній роботі але і в проведенні дозвілля та для гри.



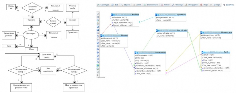
Студенти третього курсу відточували свої знання та вміння з проектування баз даних. Було спроєктовано бази для систем обліку на телефонній станції, в бібліотеці, ремонтні роботи з сантехніки та керування платіжками в управляючій житловій конторі. Спроектовані бази даних також було фізично реалізовано у віртуальній лабораторії проєктування баз даних, яка працює з використанням СУБД MySQL.

Вітаємо дівчат, які успішно продемонстрували своє вміння в роботі зі створення баз даних. Отримані напрацювання стануть основою для подальшого створення програмного інтерфейсу з використанням веб-технологій. Цю навчальну практику для них проведуть наші колеги, фахівці з кафедри інформаційних технологій.
Максим Мокрієв
доцент кафедри інформаційних і дистанційних технологій